Breadcrumbs

Rollen verwalten

Menüberechtigungen in GisboTimer lassen sich allgemein als Rollen definieren, unabhängig von individuellen Personen.

Benutzer:innen, die ähnliche Berechtigungen haben, können sich lediglich durch die ihnen zugeordnete Personengruppe unterscheiden, bspw. bei Dienstplanenden, da sie für unterschiedliche Dienstplangruppen zuständig sind. Das Zusammenfassen von Berechtigungspaketen in Rollen erleichtert die Arbeit der Administrator:innen, erhöht die Transparenz und ermöglicht die Zuordnung dieser Rollen zu passenden Benutzer:innen.

Da die Administrator:innen die Möglichkeit haben sollen, Rollen auch für die Zukunft zuordnen zu können, müssen Gültigkeitszeiträume für die zugeordnete Rolle definiert werden. Nach wie vor können die schon existierenden, individuellen Berechtigungen ohne Einschränkung weiterhin genutzt werden.


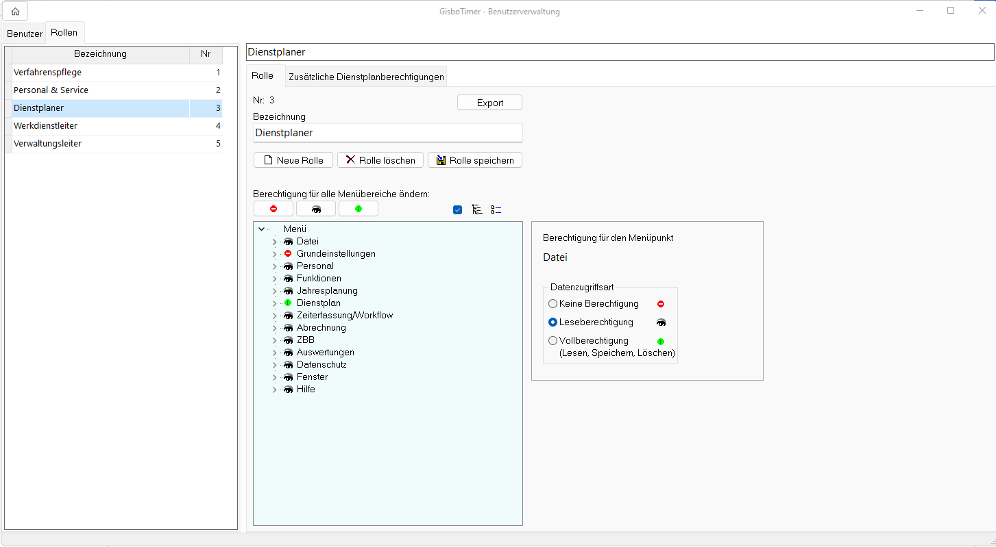
Im Register Rollen lassen sich unabhängig zu den Benutzer:innen, Rollen anlegen (Abb. 1).

Nach dem Betätigen des Buttons “Neue Rolle” kann die Datenzugriffsart für die Menüeinträge ausgewählt werden. Entweder für den kompletten Baum über die Buttons oberhalb des Menübaums, oder für jeden Menüpunkt einzeln über die rechte Maustaste oder die Optionsfelder an der rechten Seite.

Zur besseren Identifikation sollte der Rolle eine aussagekräftige Bezeichnung gegeben werden (z.B. Dienstplaner). Mit dem “Speichern” Button wird die Eingabe abgeschlossen und die Änderungen werden in das System übernommen.

Eine bestehende Rolle kann nach der Auswahl aus der linken Tabelle geändert werden. Mit dem Button “Rolle speichern” werden die Änderungen in das System übernommen.  

Bitte bedenken Sie, dass sich die Änderung einer Rolle auf alle Benutzer:innen auswirkt, denen diese Rolle aktuell zugeordnet ist.

BV Rollen LUX.png
Abb. 1: Benutzerverwaltung Rollen

Menüberechtigungen und ihre Auswirkungen

Menüberechtigung


Auswirkung

Keine Berechtigung

🔴

Der Menüpunkt steht nicht zur Auswahl

Leseberechtigung

👁️

Die Daten können gelesen, aber nicht verändert und gespeichert werden

Vollberechtigung

🟢

Die Daten dürfen bearbeitet, gespeichert und gelöscht werden

Exportieren von Rollen

Über den Button “Export” werden die Daten einer Rolle mit den zusätzlichen Dienstplanberechtigungen nach Excel exportiert und können von dort bei Bedarf ausgedruckt werden.

Zusätzliche Dienstplanberechtigungen

In diesem Register können neben den Menüberechtigungen noch weitere Berechtigungen gesteuert werden.

Hierzu gehört auch die Erlaubnis, ob der Dienstplan nach der Abrechnung änderbar sein soll, ob die Benutzer:innen in dem Dienstplanmodul die Automatikplanung ausführen dürfen und welche Abwesenheiten bzw. Funktionen durch die Benutzer:innen geplant werden dürfen. Wenn in den Listen “zu planende Abwesenheiten/Funktionen” keine Eingaben getätigt wurden, dürfen die Benutzer:innen uneingeschränkt planen.

BV zus. DPBer. BB.png
Abb. 2: Zusätzliche Dienstplanberechtigungen

Beispiel zusätzliche Dienstplanberechtigungen

Ein Benutzer plant an einem bestimmten Tag im Dienstplan eine Funktion innerhalb seiner Berechtigung (siehe Abb. 3); für die Funktion 36 hat er keine Berechtigung. Plant ein übergeordneter Dienstplaner für den gleichen Tag zusätzlich die Funktion 36 ein, kann der eingeschränkte Dienstplaner für diesen Tag keinerlei Änderungen mehr vornehmen, weder als Funktion, noch als Abwesenheit; der Tag ist für ihn gesperrt.


BV eingeschränkter DP BB.png
Abb. 3: Eingeschränkte Berechtigung - Beispiel

Dienstplanänderung nach Abrechnung

Wird das Häkchen nicht gesetzt, dürfen die Benutzer:innen nach der Abrechnung keinerlei Änderungen im Dienstplan vornehmen. Gesperrt wird damit die direkte Eingabe in den Dienstplan, die Eingabe über das Kontextmenü, die Tastatur und die Maus, auch die Automatikplanung, die Dienstpostenschemen, sowie die Maske persönliche Abwesenheiten. Nur durch das Rückgängigmachen der Abrechnung kann der Dienstplan wieder bearbeitet werden, was jedoch nur möglich ist, solange noch keine Freigabe für die Finanzbehörde erfolgt ist.

Die Vorbereitungen sind nun getroffen, so dass wir uns dem Reiter “Benutzer” zuwenden können.